Skip to content

Applications

Applications are objects that govern the overall structure and lifecycle of Yii application systems. Each Yii application system contains a single application object which is created in the entry script and is globally accessible through the expression \Yii::$app.

Info: Depending on the context, when we say “an application”, it can mean either an application object or an application system.

There are two types of applications: [[yii\web\Application|Web applications]] and [[yii\console\Application|console applications]]. As the names indicate, the former mainly handles Web requests, while the latter handles console command requests.

When an entry script creates an application, it will load a configuration and apply it to the application, as follows:

require __DIR__ . '/../vendor/autoload.php';
// load application configuration
$config = require __DIR__ . '/../config/web.php';
// instantiate and configure the application
(new yii\web\Application($config))->run();

Like normal configurations, application configurations specify how to initialize properties of application objects. Because application configurations are often very complex, they are usually kept in configuration files, like the web.php file in the above example.

There are many important application properties that you should configure in application configurations. These properties typically describe the environment that applications are running in. For example, applications need to know how to load controllers, where to store temporary files, etc. In the following, we will summarize these properties.

In any application, you should at least configure two properties: [[yii\base\Application::id|id]] and [[yii\base\Application::basePath|basePath]].

The [[yii\base\Application::id|id]] property specifies a unique ID that differentiates an application from others. It is mainly used programmatically. Although not a requirement, for best interoperability it is recommended that you use only alphanumeric characters when specifying an application ID.

[[yii\base\Application::basePath|basePath]]

Section titled “[[yii\base\Application::basePath|basePath]] ”

The [[yii\base\Application::basePath|basePath]] property specifies the root directory of an application. It is the directory that contains all protected source code of an application system. Under this directory, you normally will see sub-directories such as models, views, and controllers, which contain source code corresponding to the MVC pattern.

You may configure the [[yii\base\Application::basePath|basePath]] property using a directory path or a path alias. In both forms, the corresponding directory must exist, or an exception will be thrown. The path will be normalized by calling the realpath() function.

The [[yii\base\Application::basePath|basePath]] property is often used to derive other important paths (e.g. the runtime path). For this reason, a path alias named @app is predefined to represent this path. Derived paths may then be formed using this alias (e.g. @app/runtime to refer to the runtime directory).

The properties described in this subsection often need to be configured because they differ across different applications.

[[yii\base\Application::aliases|aliases]]

Section titled “[[yii\base\Application::aliases|aliases]] ”

This property allows you to define a set of aliases in terms of an array. The array keys are alias names, and the array values are the corresponding path definitions. For example:

[
'aliases' => [
'@name1' => 'path/to/path1',
'@name2' => 'path/to/path2',
],
]

This property is provided so that you can define aliases in terms of application configurations instead of by calling the [[Yii::setAlias()]] method.

[[yii\base\Application::bootstrap|bootstrap]]

Section titled “[[yii\base\Application::bootstrap|bootstrap]] ”

This is a very useful property. It allows you to specify an array of components that should be run during the application [[yii\base\Application::bootstrap()|bootstrapping process]]. For example, if you want a module to customize the URL rules, you may list its ID as an element in this property.

Each component listed in this property may be specified in one of the following formats:

  • an application component ID as specified via components,
  • a module ID as specified via modules,
  • a class name,
  • a configuration array,
  • an anonymous function that creates and returns a component.

For example:

[
'bootstrap' => [
// an application component ID or module ID
'demo',
// a class name
'app\components\Profiler',
// a configuration array
[
'class' => 'app\components\Profiler',
'level' => 3,
],
// an anonymous function
function () {
return new app\components\Profiler();
}
],
]

Info: If a module ID is the same as an application component ID, the application component will be used during the bootstrapping process. If you want to use the module instead, you may specify it using an anonymous function like the following:

[
function () {
return Yii::$app->getModule('user');
},
]

During the bootstrapping process, each component will be instantiated. If the component class implements [[yii\base\BootstrapInterface]], its [[yii\base\BootstrapInterface::bootstrap()|bootstrap()]] method will also be called.

Another practical example is in the application configuration for the Basic Project Template, where the debug and gii modules are configured as bootstrapping components when the application is running in the development environment:

if (YII_ENV_DEV) {
// configuration adjustments for 'dev' environment
$config['bootstrap'][] = 'debug';
$config['modules']['debug'] = 'yii\debug\Module';
$config['bootstrap'][] = 'gii';
$config['modules']['gii'] = 'yii\gii\Module';
}

Note: Putting too many components in bootstrap will degrade the performance of your application because for each request, the same set of components need to be run. So use bootstrapping components judiciously.

[[yii\web\Application::catchAll|catchAll]]

Section titled “[[yii\web\Application::catchAll|catchAll]] ”

This property is supported by [[yii\web\Application|Web applications]] only. It specifies a controller action which should handle all user requests. This is mainly used when the application is in maintenance mode and needs to handle all incoming requests via a single action.

The configuration is an array whose first element specifies the route of the action. The rest of the array elements (key-value pairs) specify the parameters to be bound to the action. For example:

[
'catchAll' => [
'offline/notice',
'param1' => 'value1',
'param2' => 'value2',
],
]

Info: Debug panel on development environment will not work when this property is enabled.

[[yii\base\Application::components|components]]

Section titled “[[yii\base\Application::components|components]] ”

This is the single most important property. It allows you to register a list of named components called application components that you can use in other places. For example:

[
'components' => [
'cache' => [
'class' => 'yii\caching\FileCache',
],
'user' => [
'identityClass' => 'app\models\User',
'enableAutoLogin' => true,
],
],
]

Each application component is specified as a key-value pair in the array. The key represents the component ID, while the value represents the component class name or configuration.

You can register any component with an application, and the component can later be accessed globally using the expression \Yii::$app->componentID.

Please read the Application Components section for details.

[[yii\base\Application::controllerMap|controllerMap]]

Section titled “[[yii\base\Application::controllerMap|controllerMap]] ”

This property allows you to map a controller ID to an arbitrary controller class. By default, Yii maps controller IDs to controller classes based on a convention (e.g. the ID post would be mapped to app\controllers\PostController). By configuring this property, you can break the convention for specific controllers. In the following example, account will be mapped to app\controllers\UserController, while article will be mapped to app\controllers\PostController.

[
'controllerMap' => [
'account' => 'app\controllers\UserController',
'article' => [
'class' => 'app\controllers\PostController',
'enableCsrfValidation' => false,
],
],
]

The array keys of this property represent the controller IDs, while the array values represent the corresponding controller class names or configurations.

[[yii\base\Application::controllerNamespace|controllerNamespace]]

Section titled “[[yii\base\Application::controllerNamespace|controllerNamespace]] ”

This property specifies the default namespace under which controller classes should be located. It defaults to app\controllers. If a controller ID is post, by convention the corresponding controller class name (without namespace) would be PostController, and the fully qualified class name would be app\controllers\PostController.

Controller classes may also be located under sub-directories of the directory corresponding to this namespace. For example, given a controller ID admin/post, the corresponding fully qualified controller class would be app\controllers\admin\PostController.

It is important that the fully qualified controller classes should be autoloadable and the actual namespace of your controller classes match the value of this property. Otherwise, you will receive a “Page Not Found” error when accessing the application.

In case you want to break the convention as described above, you may configure the controllerMap property.

[[yii\base\Application::language|language]]

Section titled “[[yii\base\Application::language|language]] ”

This property specifies the language in which the application should display content to end users. The default value of this property is en, meaning English. You should configure this property if your application needs to support multiple languages.

The value of this property determines various internationalization aspects, including message translation, date formatting, number formatting, etc. For example, the [[yii\jui\DatePicker]] widget will use this property value by default to determine in which language the calendar should be displayed and how the date should be formatted.

It is recommended that you specify a language in terms of an IETF language tag. For example, en stands for English, while en-US stands for English (United States).

More details about this property can be found in the Internationalization section.

[[yii\base\Application::modules|modules]]

Section titled “[[yii\base\Application::modules|modules]] ”

This property specifies the modules that the application contains.

The property takes an array of module classes or configurations with the array keys being the module IDs. For example:

[
'modules' => [
// a "booking" module specified with the module class
'booking' => 'app\modules\booking\BookingModule',
// a "comment" module specified with a configuration array
'comment' => [
'class' => 'app\modules\comment\CommentModule',
'db' => 'db',
],
],
]

Please refer to the Modules section for more details.

This property specifies the application name that may be displayed to end users. Unlike the [[yii\base\Application::id|id]] property, which should take a unique value, the value of this property is mainly for display purposes; it does not need to be unique.

You do not always need to configure this property if none of your code is using it.

This property specifies an array of globally accessible application parameters. Instead of using hardcoded numbers and strings everywhere in your code, it is a good practice to define them as application parameters in a single place and use the parameters in places where needed. For example, you may define the thumbnail image size as a parameter like the following:

[
'params' => [
'thumbnail.size' => [128, 128],
],
]

Then in your code where you need to use the size value, you can simply use code like the following:

$size = \Yii::$app->params['thumbnail.size'];
$width = \Yii::$app->params['thumbnail.size'][0];

Later if you decide to change the thumbnail size, you only need to modify it in the application configuration; you don’t need to touch any dependent code.

[[yii\base\Application::sourceLanguage|sourceLanguage]]

Section titled “[[yii\base\Application::sourceLanguage|sourceLanguage]] ”

This property specifies the language that the application code is written in. The default value is 'en-US', meaning English (United States). You should configure this property if the text content in your code is not in English.

Like the language property, you should configure this property in terms of an IETF language tag. For example, en stands for English, while en-US stands for English (United States).

More details about this property can be found in the Internationalization section.

[[yii\base\Application::timeZone|timeZone]]

Section titled “[[yii\base\Application::timeZone|timeZone]] ”

This property is provided as an alternative way of setting the default time zone of the PHP runtime. By configuring this property, you are essentially calling the PHP function date_default_timezone_set(). For example:

[
'timeZone' => 'America/Los_Angeles',
]

For more details on the implications of setting the time zone, please check the section on date formatting.

[[yii\base\Application::version|version]]

Section titled “[[yii\base\Application::version|version]] ”

This property specifies the version of the application. It defaults to '1.0'. You do not need to configure this property if none of your code is using it.

The properties described in this subsection are not commonly configured because their default values derive from common conventions. However, you may still configure them in case you want to break the conventions.

[[yii\base\Application::charset|charset]]

Section titled “[[yii\base\Application::charset|charset]] ”

This property specifies the charset that the application uses. The default value is 'UTF-8', which should be kept as-is for most applications unless you are working with a legacy system that uses a lot of non-Unicode data.

[[yii\base\Application::defaultRoute|defaultRoute]]

Section titled “[[yii\base\Application::defaultRoute|defaultRoute]] ”

This property specifies the route that an application should use when a request does not specify one. The route may consist of a child module ID, a controller ID, and/or an action ID. For example, help, post/create, or admin/post/create. If an action ID is not given, this property will take the default value specified in [[yii\base\Controller::defaultAction]].

For [[yii\web\Application|Web applications]], the default value of this property is 'site', which means the SiteController controller and its default action should be used. As a result, if you access the application without specifying a route, it will show the result of app\controllers\SiteController::actionIndex().

For [[yii\console\Application|console applications]], the default value is 'help', which means the core command [[yii\console\controllers\HelpController::actionIndex()]] should be used. As a result, if you run the command yii without providing any arguments, it will display the help information.

[[yii\base\Application::extensions|extensions]]

Section titled “[[yii\base\Application::extensions|extensions]] ”

This property specifies the list of extensions that are installed and used by the application. By default, it will take the array returned by the file @vendor/yiisoft/extensions.php. The extensions.php file is generated and maintained automatically when you use Composer to install extensions. So in most cases, you do not need to configure this property.

In the special case when you want to maintain extensions manually, you may configure this property as follows:

[
'extensions' => [
[
'name' => 'extension name',
'version' => 'version number',
'bootstrap' => 'BootstrapClassName', // optional, may also be a configuration array
'alias' => [ // optional
'@alias1' => 'to/path1',
'@alias2' => 'to/path2',
],
],
// ... more extensions like the above ...
],
]

As you can see, the property takes an array of extension specifications. Each extension is specified with an array consisting of name and version elements. If an extension needs to run during the bootstrap process, a bootstrap element may be specified with a bootstrapping class name or a configuration array. An extension may also define a few aliases.

This property specifies the name of the default layout that should be used when rendering a view. The default value is 'main', meaning the layout file main.php under the layout path should be used. If both of the layout path and the view path are taking the default values, the default layout file can be represented as the path alias @app/views/layouts/main.php.

You may configure this property to be false if you want to disable layout by default, although this is very rare.

[[yii\base\Application::layoutPath|layoutPath]]

Section titled “[[yii\base\Application::layoutPath|layoutPath]] ”

This property specifies the path where layout files should be looked for. The default value is the layouts sub-directory under the view path. If the view path is taking its default value, the default layout path can be represented as the path alias @app/views/layouts.

You may configure it as a directory or a path alias.

[[yii\base\Application::runtimePath|runtimePath]]

Section titled “[[yii\base\Application::runtimePath|runtimePath]] ”

This property specifies the path where temporary files, such as log files and cache files, can be generated. The default value is the directory represented by the alias @app/runtime.

You may configure it as a directory or a path alias. Note that the runtime path must be writable by the process running the application. And the path should be protected from being accessed by end users, because the temporary files under it may contain sensitive information.

To simplify access to this path, Yii has predefined a path alias named @runtime for it.

[[yii\base\Application::viewPath|viewPath]]

Section titled “[[yii\base\Application::viewPath|viewPath]] ”

This property specifies the root directory where view files are located. The default value is the directory represented by the alias @app/views. You may configure it as a directory or a path alias.

[[yii\base\Application::vendorPath|vendorPath]]

Section titled “[[yii\base\Application::vendorPath|vendorPath]] ”

This property specifies the vendor directory managed by Composer. It contains all third party libraries used by your application, including the Yii framework. The default value is the directory represented by the alias @app/vendor.

You may configure this property as a directory or a path alias. When you modify this property, make sure you also adjust the Composer configuration accordingly.

To simplify access to this path, Yii has predefined a path alias named @vendor for it.

[[yii\console\Application::enableCoreCommands|enableCoreCommands]]

Section titled “[[yii\console\Application::enableCoreCommands|enableCoreCommands]] ”

This property is supported by [[yii\console\Application|console applications]] only. It specifies whether the core commands included in the Yii release should be enabled. The default value is true.

An application triggers several events during the lifecycle of handling a request. You may attach event handlers to these events in application configurations as follows:

[
'on beforeRequest' => function ($event) {
// ...
},
]

The use of the on eventName syntax is described in the Configurations section.

Alternatively, you may attach event handlers during the bootstrapping process after the application instance is created. For example:

\Yii::$app->on(\yii\base\Application::EVENT_BEFORE_REQUEST, function ($event) {
// ...
});

[[yii\base\Application::EVENT_BEFORE_REQUEST|EVENT_BEFORE_REQUEST]]

Section titled “[[yii\base\Application::EVENT_BEFORE_REQUEST|EVENT_BEFORE_REQUEST]] ”

This event is triggered before an application handles a request. The actual event name is beforeRequest.

When this event is triggered, the application instance has been configured and initialized. So it is a good place to insert your custom code via the event mechanism to intercept the request handling process. For example, in the event handler, you may dynamically set the [[yii\base\Application::language]] property based on some parameters.

[[yii\base\Application::EVENT_AFTER_REQUEST|EVENT_AFTER_REQUEST]]

Section titled “[[yii\base\Application::EVENT_AFTER_REQUEST|EVENT_AFTER_REQUEST]] ”

This event is triggered after an application finishes handling a request but before sending the response. The actual event name is afterRequest.

When this event is triggered, the request handling is completed and you may take this chance to do some postprocessing of the request or customize the response.

Note that the [[yii\web\Response|response]] component also triggers some events while it is sending out response content to end users. Those events are triggered after this event.

[[yii\base\Application::EVENT_BEFORE_ACTION|EVENT_BEFORE_ACTION]]

Section titled “[[yii\base\Application::EVENT_BEFORE_ACTION|EVENT_BEFORE_ACTION]] ”

This event is triggered before running every controller action. The actual event name is beforeAction.

The event parameter is an instance of [[yii\base\ActionEvent]]. An event handler may set the [[yii\base\ActionEvent::isValid]] property to be false to stop running the action. For example:

[
'on beforeAction' => function ($event) {
if (some condition) {
$event->isValid = false;
} else {
}
},
]

Note that the same beforeAction event is also triggered by modules and controllers. Application objects are the first ones triggering this event, followed by modules (if any), and finally controllers. If an event handler sets [[yii\base\ActionEvent::isValid]] to be false, all of the subsequent events will NOT be triggered.

[[yii\base\Application::EVENT_AFTER_ACTION|EVENT_AFTER_ACTION]]

Section titled “[[yii\base\Application::EVENT_AFTER_ACTION|EVENT_AFTER_ACTION]] ”

This event is triggered after running every controller action. The actual event name is afterAction.

The event parameter is an instance of [[yii\base\ActionEvent]]. Through the [[yii\base\ActionEvent::result]] property, an event handler may access or modify the action result. For example:

[
'on afterAction' => function ($event) {
if (some condition) {
// modify $event->result
} else {
}
},
]

Note that the same afterAction event is also triggered by modules and controllers. These objects trigger this event in the reverse order as for that of beforeAction. That is, controllers are the first objects triggering this event, followed by modules (if any), and finally applications.

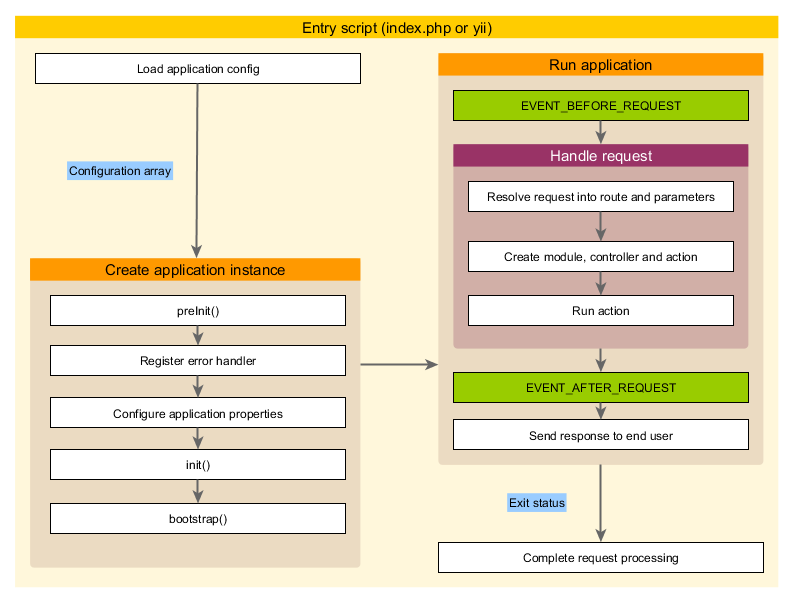
Application Lifecycle

When an entry script is being executed to handle a request, an application will undergo the following lifecycle:

  1. The entry script loads the application configuration as an array.
  2. The entry script creates a new instance of the application:
  • [[yii\base\Application::preInit()|preInit()]] is called, which configures some high priority application properties, such as [[yii\base\Application::basePath|basePath]].
  • Register the [[yii\base\Application::errorHandler|error handler]].
  • Configure application properties.
  • [[yii\base\Application::init()|init()]] is called which further calls [[yii\base\Application::bootstrap()|bootstrap()]] to run bootstrapping components.
  1. The entry script calls [[yii\base\Application::run()]] to run the application:
  • Trigger the [[yii\base\Application::EVENT_BEFORE_REQUEST|EVENT_BEFORE_REQUEST]] event.
  • Handle the request: resolve the request into a route and the associated parameters; create the module, controller, and action objects as specified by the route; and run the action.
  • Trigger the [[yii\base\Application::EVENT_AFTER_REQUEST|EVENT_AFTER_REQUEST]] event.
  • Send response to the end user.
  1. The entry script receives the exit status from the application and completes the request processing.